1. Você deve abrir o MAESTRO
2. Após isso executar o filtro para encontrar as vendas duplicadas no Gestores
WITH dup_vendas AS (
SELECT
cv.numero,
cv.serie,
cv.cod_filial,
cv.data,
cv.guid,
cv.cupons,
(SELECT id_venda
FROM mv_venda vv
WHERE vv.guid = cv.guid
AND vv.cod_filial = cv.cod_filial
LIMIT 1) AS id_venda
FROM (
SELECT
numero,
serie,
cod_filial,
data,
guid,
COUNT(*) AS cupons
FROM mv_venda
GROUP BY numero, serie, cod_filial, data, guid
) cv
WHERE cv.cupons > 1
ORDER BY cv.data, cv.numero
)
SELECT * FROM dup_vendas;
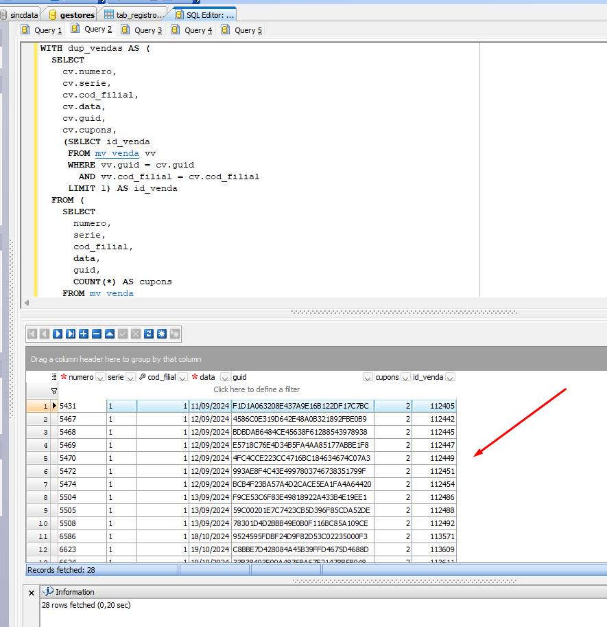
Após isso vai aparecer em tela as vendas duplicadas desta forma abaixo:

"Cupons" - Isso informa a quantidade de vendas que estão duplicadas, neste caso da imagem acima foram somente duas.
Filtro para deletar as vendas duplicadas
WITH dup_vendas AS (
select
cv.numero,
cv.serie,
cv.cod_filial,
cv.data,
cv.guid,
cv.cupons,
(select id_venda from mv_venda vv where vv.guid = cv.guid and vv.cod_filial = cv.cod_filial limit 1) as id_venda
from (
select
numero,
serie,
cod_filial,
data,
guid,
count(*)
as cupons
from mv_venda
group by numero,serie,cod_filial,data,guid
) cv
where cv.cupons > 1 order by cv.data,cv.numero
)
delete from mv_venda where id_venda in (select dup_vendas.id_venda from dup_vendas)