Tabela: cliente
[FireDAC][Phys][PG][libpq] ERROR: insert or update on table "cliente" violates foreign key constraint "cliente_ibfk_1".
Key (id_situacao_cliente)=(0) is not present in table "situacao_cliente".
Este erro ocorre devido à situação do cliente está em branco:
Nesse caso é necessário incluir uma das situações com a imagem abaixo.
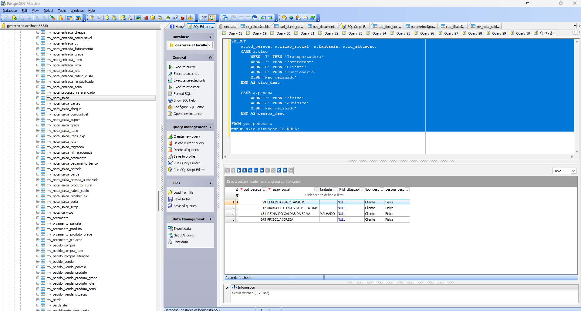
Para descobrir quais Clientes, Fornecedores, Transportadoras, Funcionário, rodei o "script" no banco de dados.